Komunikat Informacyjny "Dodatku"
Cena brutto: 3 198,00 zł
Zastosowanie
Zamieszczone tutaj rozwiązanie to zestaw raportów pomocnych w przygotowaniu i przeprowadzeniu inwentaryzacji w programie Comarch ERP XL.
Ich podłączenie ułatwi pracownikom samodzielne przygotowanie i przeprowadzenie inwentaryzacji oraz sprawdzenie jej poprawności.
Dodatki są stworzone z myślą o przeprowadzaniu inwentaryzacji na tzw. "magazynie płaskim" z użyciem programu ERP XL. Nie mają zastosowania przy przeprowadzaniu inwentaryzacji magazynowej z użyciem WMS, w szczególności nie obsługują położeń magazynowych wykorzystywanych w module magazynu wysokiego składowania. Rozróżnienie na inwentaryzację porównawczą i przyrostową oraz na magazynową i handlową nie ma znaczenia z punktu widzenia tego zestawu.
Zalecam przeprowadzenie próbnej inwentaryzacji na bazie testowej na kilka dni przed właściwą inwentaryzacją z uwzględnieniem kroków od 1 do 7, to jest do momentu wprowadzenia faktycznych odczytów.
Jak podłączyć ten zestaw w programie
Do podłączenia tego zestawu będziesz potrzebował dostępu do bazy danych, ponieważ niektóre z raportów oparte są o procedury SQL. W pierwszej kolejności uruchom na swojej bazie danych skrypt SQL zamieszczony na końcu artykułu - stworzy on niezbędne obiekty.
Raporty z kroków od 1 do 5 stanowią zestaw sprawdzający przygotowanie programu przed rozpoczęciem inwentaryzacji. Należy podpiąć je w kontekście listy dokumentów inwentaryzacyjnych:
Raporty z kroków od 6 do 9 służą do sprawdzenia poprawności wprowadzonych arkuszy inwentaryzacyjnych w trakcie inwentaryzacji i należy podpiąć je w kontekście otwartego dokumentu inwentaryzacji:
Ostatni raport z kroku 10 należy podpiąć w konteście listy dokumentów inwentaryzacyjnych. Należy go uruchomić po zamknięciu inwentaryzacji.
Każdy z kroków składa sie z dwóch elementów: opis dla użytkownika oraz z definicji raportu. Skorzystaj z definicji aby podpiąć raport w programie. Jak podpiąć raport w programie opisuje video instrukcja w sekcji FAQ.
Krok 1 - Zwolnienie rezerwacji do zasobów
Aktywne rezerwacje do zasobów magazynowych bezwględnie blokują możliwość rozchodowania tych zasobów. To oznacza, że inwentaryzacja nie spowoduje rozchodowania takiego zasobu, jeśli zajdzie taka potrzeba, czyli zamknięcie inwentaryzacji nie spowoduje umieszczenia na dokumencie RW towarów, które w danym momencie mają aktywną rezerwację powiązaną z zasobem.
Dodatek [SXJ044A Inwent Krok 1 Zwolnienie rezerwacji] pozwala na odnalezienie i czasowe zwolnienie rezerwacji do zasobów. Rezerwacje zostaną zachowane w wewnętrznej tabeli, aby umożliwić ich przywrócenie po skończonej inwentaryzacji.
W celu zwolnienia rezerwacji należy wskazać magazyn, wybrać opcję "zwolnij rezerwacje do zasobów", a następnie potwierdzić ikoną Pioruna.Uwaga: Ten raport oraz kilka innych korzysta z niestandardowych procedur SQL. Przed uruchomieniem raportu należy dodać te procedury do bazy danych. Skrypt zakładający procedury znajduje się na końcu tego artykułu.
Krok 1 - definicja raportu
Lista inwentaryzacji
Nie
Dostęp do pełnej treści artykułu jest ograniczony.
Płatność przedpłatą Pro forma lub przelewem PayU.
Krok 2 - Przywrócenie towarów archiwalnych
W programie dostępna jest funkcja archiwizacji kartotek towarowych, która służy do wyłączenia z obiegu kartotek nie aktywnych, na których zarejestrowano już jakieś transakcje. Towary takie archiwizuje się w chwili, gdy nie mają już żadnych stanów na magazynie i teoretycznie te stany nie powinny już zaistnieć. Jednak występują nietypowe przypadki, w których towary archiwalne mogą wrócić na stan magazynu. Takim szczególnym przypadkiem jest utworzenie w programie faktury sprzedaży korygującej zawierającej towar archiwalny. W konsekwencji towary fizycznie znajdą się na magazynie jednak pozostając archiwalnymi nie zostaną uwzględnione przez program na arkuszach inwentaryzacyjnych. Zarejestrowanie takiego towaru na odczycie spowoduje, że jego stan zostanie sztucznie zwiększony (bo wg odczytu zostanie wykazana ilość, a według arkusza będzie stan zerowy).
Raport wyświetla listę towarów archiwalnych wykazujących stany. Na jego podstawie należy aktywować towary zdejmując z nich flagę [Archiwalny].
Uwaga: W celu odnalezienia towarów należy na liście towarów należy zaznaczyć parametr [Archiwalne], aby pojawiły się one na liście.
Krok 2 - definicja raportu
Lista inwentaryzacji
Nie
Dostęp do pełnej treści artykułu jest ograniczony.
Płatność przedpłatą Pro forma lub przelewem PayU.
Krok 3 - Wyjęcie dokumentów z bufora
Dokumenty niezatwierdzone, czyli pozostające w buforze, są nieakceptowane przez inwentaryzację. Sam program nie pozwoli założyć inwentaryzacji, jeśli na wskazanym magazynie będą znajdować się dokumenty pozostające w buforze. Próba utworzenia inwentaryzacji wyświetli komunikat:
Dla magazynu ... istnieją dokumenty w buforze. Są w nim towary o ilości handlowej różnej od magazynowej. Pełna korekta stanu towarów dla niedoborów może być niemożliwa. Dokumentów w buforze nie będzie można zatwierdzić przed zamknięciem inwentaryzacji.
Wyświetlenie listy tych dokumentów umożliwia ten raport:
Na podstawie raportu należy pozatwierdzać lub usunąć wykazane dokumenty.Krok 3 - definicja raportu
Lista inwentaryzacji
Nie
Dostęp do pełnej treści artykułu jest ograniczony.
Płatność przedpłatą Pro forma lub przelewem PayU.
Krok 4 - Uzgodnienie zasobów handlowo-magazynowych
Zalecanym jest, aby przed przystąpieniem do inwentaryzacji handlowe ilości towarów (wynikające z dokumentów handlowych) i magazynowe ilości towarów (wynikające z dokumentów magazynowych PM/WM) były sobie równe. Realizacja kroku trzeciego powinna to załatwić. Tym niemniej historyczne zawirowania mogły spowodować, że stany te nie będą sobie równe.
Raport na podstawie aktualnych zasobów wykazuje rozbieżności pomiędzy ilością handlową, a magazynową.
Jeśli ten raport wykazuje jakieś pozycje to należy je uzgodnić. Przyczyną mogą być brakujące dokumenty handlowe lub brakujące dokumenty magazynowe lub niekomletne pozycje na dokumentach magazynowych.Dokładną listę dokumentów wykazujących rozbieżności możliwe jest za pomocą odrębnego raportu: Rozbieżność stanu handlowo-magazynowego.
Krok 4 - definicja raportu
Lista inwentaryzacji
Nie
Dostęp do pełnej treści artykułu jest ograniczony.
Płatność przedpłatą Pro forma lub przelewem PayU.
Krok 5 - Wyszukanie dokumentów z datą przyszłą
Formalnością wydaje się sprawdzenie, czy nie istnieją w programie dokumenty z datą późniejszą niż data inwentaryzacji. Gdyby takie dokumenty istniały, to miałyby wpływ na bieżące zasoby magazynowe, a co za tym idzie na arkusze inwentaryzacyjne. Wykonanie w przyszłości raportu stanu magazynu na dzień nie pokrywałoby się ze stanem wykazanym na arkuszach. Jednocześnie nie działałby raport sprawdzający poprawność arkuszy ze stanem magazynowym uruchamiany w kolejnym kroku.
Możesz pominąć ten krok, jeśli jesteś przekonany, że nikt w firmie nie popełnił takiego głupstwa.
Na raporcie należy wskazać datę, z jaką będzie zakładany dokument inwentaryzacji:
Krok 5 - definicja raportu
Lista dokumentów inwentaryzacji
Nie
Dostęp do pełnej treści artykułu jest ograniczony.
Płatność przedpłatą Pro forma lub przelewem PayU.
Dodanie dokumentu inwentaryzacji i arkuszy
Na tym etapie możemy być pewni, że zrobiliśmy wszystko aby przygotować się do inwentaryzacji w programie i możemy rozpocząć jej wprowadzanie. Kolejne kroki będą już wykonywane w kontekście dokumentu inwentaryzacji:
Wybór poszczególnych parametrów nie ma większego znaczenia z punktu widzenia udostępnionych tutaj narzędzi, poza tym że zaznaczono generowanie arkuszy "Według towarów". Uwaga - należy wystrzegać się generowania arkuszy "Według położenia". Jest to historyczna pozostałość po źle działającej funkcjonalności WMS w ramach ERP XL, przeniesionej ostatecznie do oddzielnej aplikacji Comarch WMS.Po dodaniu nagłówka inwentaryzacji należy utworzyć arkusze, czyli ilościowy i wartościowy zrzut stanów magazynu na bieżący dzień. Najprościej jest utworzyć jeden arkusz na wszystkie towary, choć można też utworzyć wiele arkuszy dla różnych grup towarowych, jeśli będą one liczone przez odrębne jednostki. Arkusze reprezentują bieżacy ewidencyjny stan magazynu wg programu.
Krok 6 - Sprawdzenie powielonych towarów
Powielone towary to takie, które występują na jednej inwentaryzacji więcej niż jeden raz, czyli są w co najmniej dwóch liniach. Sytuacja taka nie musi być nieprawidłowa jeśli firma prowadzi ewidencję towarów z rozróżnieniem na partie - należy wtedy pominąć ten krok. Jeśli jednak nie używa się w firmie rozróżnienia partii na towarach to występowanie powielonych pozycji jest niewskazane i należy je usunąć z arkuszy.
Raport wykazuje pozycje towarowe, które w obrębie danej inwentaryzacji występują więcej niż jeden raz:
Krok 6 - definicja raportu
Dokument inwentaryzacji (wszystkie zakładki)
Tak
Dostęp do pełnej treści artykułu jest ograniczony.
Płatność przedpłatą Pro forma lub przelewem PayU.
Krok 7 - Weryfikacja ilości na arkuszach
Ilości towarów na arkuszach powinny być zgodne ze stanem w programie. Doświadczenie uczy jednak, że warto sprawdzić ten element. Załączony raport sprawdza stan ilościowy na arkuszach ze stanem magazynu na dzień inwentaryzacji.
Jeśli raport wykaże jakieś pozycje to należy poprawić je ręcznie bezpośrednio na arkuszach inwentaryzacyjnych.Dodatek korzysta z niestandardowej procedury SQL, którą trzeba wpierw podpiąć i która jest dostępna na końcu tego artykułu.
Krok 7 - definicja raportu
Dokument inwentaryzacji (wszystkie zakładki)
Tak
Dostęp do pełnej treści artykułu jest ograniczony.
Płatność przedpłatą Pro forma lub przelewem PayU.
Krok 8 - Aktualizacja cen zerowych
Ważnym krokiem jest sprawdzene, czy na inwentaryzacji nie występują pozycje o zerowej cenie. Program za cenę towaru przyjmuje ostatnią cenę zakupu tego towaru, jeśli jednak towar nie został kupiony (wprowadzony fakturą zakupową) to cena będzie nieokreślona. Sytuacja taka może mieć miejsce zwłaszcza w przypadku towarów wprowadzonych na stan dokumentami PW, na przykład w wyniku kompetacji, produkcji, podmian asortymentowych czy innej inwentaryzacji.
Występowanie cen zerowych na inwentraryzacji jest wysoce nieporządane, ponieważ może spowodować przyjęcie na magazyn towaru o wartości zerowej. Wartości cen należy ustawić bezpośrednio na arkuszu.Po zrealizowaniu tego kroku można już przystąpić do tworzenia arkuszy odczytów.
Krok 8 - definicja raportu
Dokument inwentaryzacji (wszystkie zakładki)
Tak
Dostęp do pełnej treści artykułu jest ograniczony.
Płatność przedpłatą Pro forma lub przelewem PayU.
Dodanie odczytów
Dodanie odczytów oznacza umieszczenie na dokumencie inwentaryzacji informacji o rzeczywistej ilości towarów na magazynie. Ta ilość może zostać spisana ręcznie na papierowych arkuszach i przepisana do programu lub wprowadzona do programu za pomocą kolektora. Dane z odczytów (stany rzeczywiste) zostaną porównane z danymi z arkuszy (stany ewidencyjne) i na tej podstawie powstaną różnice inwentaryzacyjne.
Po zakończeniu odczytów ale przed zatwierdzeniem inwentaryzacji warto wykonać jeszcze jeden test sprawdzający ewentualność wygenerowania przychodu i rozchodu na ten sam towar, czyli krok 8.
Krok 9 - Uzgodnienie cech partii
Ten krok ma znaczenie wyłącznie w przypadku rozróżniania przez firmę cech dostaw, czyli sytuacji gdzie jeden towar może być wyróżniony na magazynie różnymi numerami partii. Jego celem jest sprawdzenie poprawności numeru partii pomiędzy stanem ewidencyjnym, a stanem na odczycie i ewentualne uzgodnienie tych numerów. Numery te mogą się różnić na skutek różnorodnych błędów: niepoprawnie spisanego numeru przez człowieka, literówki w separatorze, uciętej długości partii przez kolektor, itp. Mają też one bardzo poważne konsekwencje, ponieważ błąd w numerze spowoduje rozchodowanie i przyjęcie tego samego towaru w pełnej ilości, czyli zawyży wartość dokumentów PW i RW. Załączony dodatek pozwala na odnalezienie towarów, które zostaną jednocześnie rozchodowane i przyjęte na magazyn i na ewentualne uzgodnienie numerów partii pomiędzy arkuszem, a odczytem.
Dodatkowo na raporcie dostępny jest parametr [Pokaż tylko obustronne], którego zaznaczenie powoduje zawężenie pozycji do takich, które jednocześnie wykazują braki i nadwyżki.
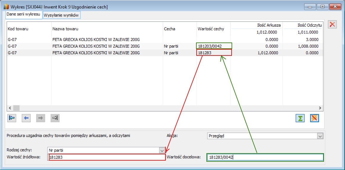
Funkcja składa się z raportów na dwóch poziomach. Na poziomie pierwszym wykazane są bieżące różnice inwentaryzacyjne. Kolumna [Ilość braków] oznacza ilość towaru jaka zostanie przyjęta dokumentem PW, a kolumna [Ilość nadwyżek oznacza ilość towaru jaka zostanie zdjęta dokumentem RW. Celem jest zlokalizowanie pozycji o zbliżonej ilości braków i nadwyżek. W załączonym przykładzie takim towarem jest G-07:Podwójne kliknięcie pozycji spowoduje otwarcie podraportu, który wykazuje różnice w partiach towarów. Na tym poziomie możliwe jest wskazanie źródłowego numeru partii oraz docelowego numeru partii. Numer partii na wszystkich pozycjach zawierających wartość źródłową zostanie podmieniony na wartość docelową:
Uwaga - raport ma nietypowy sposób podpięcia. Składa się z dwóch części: raport nadrzędny [SXJ044I] podpina się w kontekście otwartego dokumentu inwentaryzacji, zaś raport podrzędny [SXJ044J] jako raport pod raportem nadrzędnym. Więcej informacji na temat sposobu podpinania takich raportów znajdziesz w FAQ - Jak dodać raport zagnieżdżony.
Krok 9 - definicja raportu nadrzędnego
Nagłówek dokumentu inwentaryzacyjnego
Tak
Dostęp do pełnej treści artykułu jest ograniczony.
Płatność przedpłatą Pro forma lub przelewem PayU.
Krok 9 - definicja raportu podrzędnego
Podraport dla raportu [SXJ044I Inwent Krok 9 Różnice inwentaryzacyjne]
Tak
Dostęp do pełnej treści artykułu jest ograniczony.
Płatność przedpłatą Pro forma lub przelewem PayU.
Krok 10 - Przywrócenie aktywnych rezerwacji
Ten krok należy wykonać po zamknięciu inwentaryzacji, czyli po wygenerowaniu i zatwierdzeniu dokumentów PW/RW lub PM/WM. Polega on na przywróceniu rezerwacji do zasobów dezaktywowanych w kroku 1. Rezerwacje do zasobów, które zostały usunięte przez inwentaryzację nie zostaną przywrócone.
Krok 10 - definicja raportu
Lista dokumentów inwentaryzacyjnych
Nie
Dostęp do pełnej treści artykułu jest ograniczony.
Płatność przedpłatą Pro forma lub przelewem PayU.
Dodatkowe obiekty bazy danych
Dostęp do pełnej treści artykułu jest ograniczony.
Płatność przedpłatą Pro forma lub przelewem PayU.


















Komentarze